De digitale rechterhand op de werkvloer. Het systeem monitort de productie realtime, toont live machineprestaties en zorgt voor automatische terugkoppeling van productie status en bij gereed melding naar uw klanten. Van materiaalbeheer tot verpakkingen, alles wordt gestructureerd en slim aangestuurd.
Daarnaast monitort LaserProduction continu alle relevante machinedata en voert het automatisch onderhoudstaken uit, zoals het opschonen van machines, volledig zonder handmatige tussenkomst
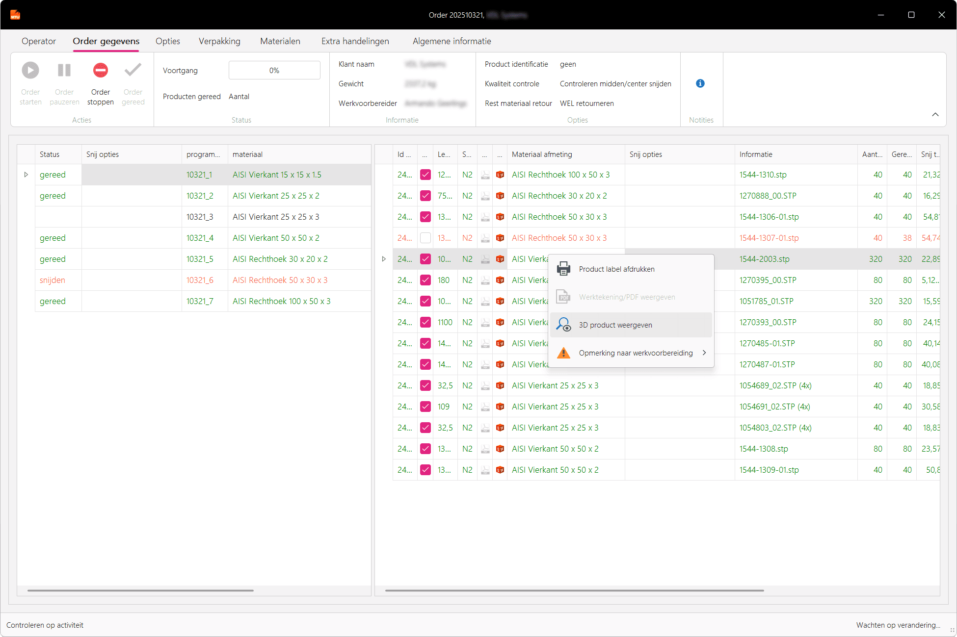
Door de directe koppeling met buis- en plaatlasers, hou je controle zonder handmatige tussenkomst. Slimme functies zoals automatische pakbonnen, werktekening-koppelingen en order-splitsing zorgen voor rust, overzicht en efficiëntie.
Via het geïntegreerde ticketsysteem kun je eenvoudig onderdelen aanvragen of storingen documenteren, zodat niets verloren gaat en er snel actie kan worden ondernomen. Minder klikken, meer doen.

Volg productievoortgang en machineprestaties live – direct zichtbaar in LaserOffice en LaserCalculation.

Geen overbodige administratie. Minder klikken, meer doen. Jouw mensen houden focus op productie. Zelfs de kwaliteit controle is geautomatiseerd.
Echt gekoppeld met uw machine park, van buislasers tot plaat snij machines.
Focus op productie, LaserProduction doet de rest.
Productie realtime gemonitord
Koppeling met CAD/CAM en nesting software
Automatische communicatie naar klanten.
Product weergave (3D)
Slim verpakkingsbeheer
Order verdeling over meerdere machines
Live rapportages en prestatie-inzichten
Ticketsysteem voor onderdelen en storingen
Terugkoppeling naar werkvoorbereiding
Werkdruk verlagend tot minimum
Touchscreen- en tabletproof interface
Live gekoppeld aan buis- én plaatlasers
Reparatie- en onderhoudslogboek
Volledig geïntegreerd materiaal- en logistiekbeheer
PDF werktekeningen automatisch gekoppeld
Interne FAQ-vraagbaak
Automatisch gegeneerde documentatie
Machine data automatisch opschonen









